LOGO OA教程 ERP教程 模切知识交流 PMS教程 CRM教程 开发文档 其他文档  
 
网站管理员

C# NativeAOT 多平台下的函数导出

freeflydom
2025年6月9日 9:22 本文热度 1801

一:背景

1. 讲故事

昨晚训练营里有一位朋友提到一个问题,说 C# AOT程序能否编译为一个dll,供其他语言调用,其实这个是完全没有问题的,也确实我的的文章体系中没有涉及到这块,那今天就补充完整吧。

二:NativeAOT 函数导出

1. 简单的案例

在 C 中我相信很多人都知道用 dllexport 进行函数导出,如下所示:


extern "C"
{
	_declspec(dllexport) void ComplexCalculation();
}

在 C# 中其实也差不多,用 UnmanagedCallersOnly 特性替代即可,接下来创建一个 C# 的类库,参考代码如下:


internal class ExportMethods
{
    [UnmanagedCallersOnly(EntryPoint = "ComplexCalculation")]
    public static int ComplexCalculation(int a, int b, IntPtr stringInput)
    {
        try
        {
            // 1. 处理字符串参数(从非托管代码传入的 char*)
            string? inputStr = Marshal.PtrToStringAnsi(stringInput);
            Console.WriteLine($"Input string: {a},{b}, {inputStr}");
            // 2. 复杂计算逻辑
            int result = a + b;
            if (inputStr?.ToLower() == "double")
            {
                result *= 2;
            }
            return result;
        }
        catch (Exception ex)
        {
            Console.WriteLine(ex.Message);
            return -1;
        }
    }
}

在 csproject 中追加最后二行,其中的 <NativeLib>Shared</NativeLib> 表示可以生成动态链接库,即 windows 上的 .dll 以及 linux 上的 .so 文件。


<Project Sdk="Microsoft.NET.Sdk">
	<PropertyGroup>
		<TargetFramework>net8.0</TargetFramework>
		<ImplicitUsings>disable</ImplicitUsings>
		<Nullable>enable</Nullable>
		<Platforms>AnyCPU;x86</Platforms>
	  <!--追加的 ⬇-->
		<PublishAot>true</PublishAot>
		<NativeLib>Shared</NativeLib>
	</PropertyGroup>
</Project>

配置好之后就可以用 dotnet publish 发布为 windows 的原生动态链接库,参考如下:


PS D:\skyfly\20.20250116\src\Example\Example_20_1_1> dotnet publish -r win-x64  -o D:\testdump
还原完成(0.3)
  Example_20_1_1 已成功 (1.5) → D:\testdump\
在 2.1 中生成 已成功
PS D:\skyfly\20.20250116\src\Example\Example_20_1_1>

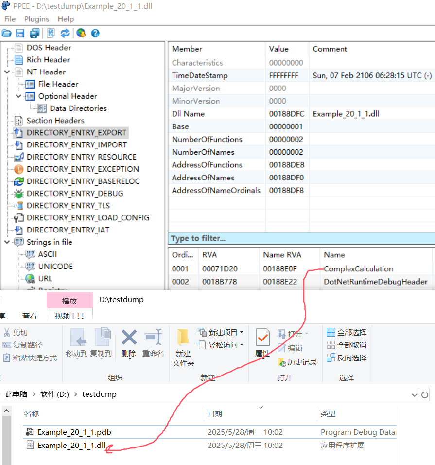
生成好 dll 之后可以用 PPEE 工具观察下 export 表,打开之后果然有了 ComplexCalculation 函数。

接下来大家可以把这个 dll 提供给 C 或者 C# 去调用,只要 PE头里有,怎么开心怎么玩。

这里新建一个 Example_20_1_6 的 C# 控制台程序,使用传统的 DllImport 导入外部方法,就像以前引入C的外部方法一样,参考代码如下:


internal class Program
{
    [DllImport("Example_20_1_1", CallingConvention = CallingConvention.StdCall)]
    extern static int ComplexCalculation(int a, int b, IntPtr stringInput);
    static void Main(string[] args)
    {
        Console.WriteLine("准备调用原生方法...");
        // 1. 将托管字符串转换为非托管指针
        IntPtr stringPtr = Marshal.StringToHGlobalAnsi("double");
        try
        {
            // 2. 调用原生方法
            int result = ComplexCalculation(10, 20, stringPtr);
            Console.WriteLine($"调用完成,结果: {result}");
        }
        finally
        {
            // 3. 释放非托管内存
            Marshal.FreeHGlobal(stringPtr);
        }
    }
}

将 Example_20_1_1.dll 拷贝到当前的bin目录下,运行程序之后,一切ok,截图如下:

2. linux 上的投放

刚才只是在 windows 平台上的演示,接下来试部署到 ubuntu 上,正常情况下你可能不会那么一帆风顺,不是缺少这个库就是那个库,比如下面的报错。


root@ubuntu2404:/data2/Example_20_1_1#  dotnet publish -r linux-x64 -o ./dll
MSBuild version 17.8.22+bfbb05667 for .NET
  Determining projects to restore...
  Restored /data2/Example_20_1_1/Example_20_1_1.csproj (in 27.42 sec).
  Example_20_1_1 -> /data2/Example_20_1_1/bin/Release/net8.0/linux-x64/Example_20_1_1.dll
  Generating native code
  /usr/bin/ld.bfd: cannot find -lz: No such file or directory

上面就是典型的缺少 zlib 包,安装一下即可,所以大家也是根据报错一个一个解决,最终肯定会走出迷雾。


root@ubuntu2404:/data2/Example_20_1_1# sudo apt update && sudo apt install zlib1g-dev
root@ubuntu2404:/data2/Example_20_1_1# dotnet publish -r linux-x64 -o ../
MSBuild version 17.8.22+bfbb05667 for .NET
  Determining projects to restore...
  All projects are up-to-date for restore.
  Example_20_1_1 -> /data2/Example_20_1_1/bin/Release/net8.0/linux-x64/Example_20_1_1.dll
  Example_20_1_1 -> /data2/
root@ubuntu2404:/data2/Example_20_1_1# ls -lh ../
total 4.0M
drwxr-xr-x 5 root root 4.0K May 28 10:20 Example_20_1_1
-rw-r--r-- 1 root root 1.5M May 28 10:26 Example_20_1_1.so
-rwxr-xr-x 1 root root 2.5M May 28 10:26 Example_20_1_1.so.dbg
-rw-r--r-- 1 root root    0 May 28 10:18 app.c

有了这个 so 文件后,接下来我们新建一个 c文件,参考代码如下:


#include <stdio.h>
#include <dlfcn.h> // 动态加载库
int main()
{
    void *handle = dlopen("./Example_20_1_1.so", RTLD_LAZY);
    
    if (!handle)
    {
        fprintf(stderr, "Error: %s\n", dlerror());
        return 1;
    }
    // 获取函数指针
    int (*ComplexCalculation)(int, int, const char *) =
        (int (*)(int, int, const char *))dlsym(handle, "ComplexCalculation");
    if (!ComplexCalculation)
    {
        fprintf(stderr, "Error: %s\n", dlerror());
        dlclose(handle);
        return 1;
    }
    // 调用函数
    int result = ComplexCalculation(10, 20, "double");
    printf("Result: %d\n", result);
    dlclose(handle); // 关闭句柄
    return 0;
}

使用 vscode 远程调试,哈哈,得到了我们想要的结果,截图如下:

三:总结

这篇我们演示了 windows 上的 C# 调用 C# AOT 及 linux 上的 C 调用 C# AOT,是不是挺有意思,也算是给训练营学员提供的一份资料参考。

转自https://www.cnblogs.com/huangxincheng/p/18900163


该文章在 2025/6/9 9:22:31 编辑过
关键字查询
相关文章
正在查询...
点晴ERP是一款针对中小制造业的专业生产管理软件系统,系统成熟度和易用性得到了国内大量中小企业的青睐。
点晴PMS码头管理系统主要针对港口码头集装箱与散货日常运作、调度、堆场、车队、财务费用、相关报表等业务管理,结合码头的业务特点,围绕调度、堆场作业而开发的。集技术的先进性、管理的有效性于一体,是物流码头及其他港口类企业的高效ERP管理信息系统。
点晴WMS仓储管理系统提供了货物产品管理,销售管理,采购管理,仓储管理,仓库管理,保质期管理,货位管理,库位管理,生产管理,WMS管理系统,标签打印,条形码,二维码管理,批号管理软件。
点晴免费OA是一款软件和通用服务都免费,不限功能、不限时间、不限用户的免费OA协同办公管理系统。
Copyright 2010-2025 ClickSun All Rights Reserved